Autoruns 14.11:微软官方出品的全能启动项管理工具
软件背景:
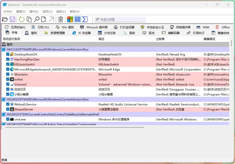
Autoruns 是微软旗下 Sysinternals 团队开发的免费系统优化工具,被誉为“启动项管理天花板”。它集成了Windows系统所有可能的自动启动位置(如注册表、服务、驱动、浏览器插件等),可深度扫描并管理开机自启程序、服务、驱动,是系统运维和安全分析的必备工具。
![图片[1]-Autoruns 14.11 - 免费开机启动管理工具 | 系统优化与安全必备 - 搜源站-搜源站](https://www.souyuanzhan.com/wp-content/uploads/2025/05/3b7a075ef420250512191452.webp)
核心功能:
- 全面启动项管理:
- 扫描并管理启动文件夹、Run/RunOnce注册表项、服务、驱动、计划任务等30+类启动位置。
- 支持右键菜单、浏览器插件、Shell扩展等隐性启动项的检测与禁用。
- 高级功能:
- 签名验证:高亮显示未签名或第三方程序,辅助识别潜在风险。
- 导出/备份:支持导出启动项列表为文本或镜像文件,便于回滚操作。
- 服务与驱动管理:直接修改服务启动类型、禁用可疑驱动。
- 安全防护:
- 禁用未知启动项前可先勾选“隐藏微软签名单项”,避免误删系统关键进程。
使用场景:
- 电脑启动缓慢,需优化自启程序。
- 系统异常(如蓝屏、弹窗),排查恶意启动项。
- 安全审计,监控软件后台行为。
注意事项:
- 谨慎操作:禁用启动项前建议先勾选“禁用”而非直接删除,重启验证影响。
- 兼容性:绿色版无需安装,但需以管理员权限运行。
下载地址
访问密码: 6688
© 版权声明
THE END














暂无评论内容