ExamDiff Pro 是一款功能强大的专业文件和文件夹对比工具,专为开发者和需要精细文件管理的用户设计。它支持多种文件格式的差异比较、三路合并及文件夹同步,并集成版本控制和命令行操作,显著提升工作效率。
![图片[1]-ExamDiff Pro v16.0.1.15:强大文件比较工具 - 搜源站-搜源站](https://www.souyuanzhan.com/wp-content/uploads/3801cd286920251129171025-1024x499.webp)
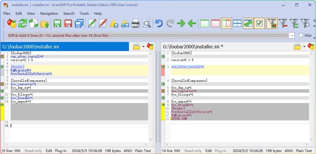
软件核心功能摘要
ExamDiff Pro 的核心价值在于其全面且深入的文件比较与合并能力,以下是其关键功能概览。
文件和文件夹比较
- 支持多种文件格式:能够快速、准确地识别文本、代码、二进制等文件的差异。
- 直观的差异显示:界面清晰,支持语法高亮,差异点一目了然,便于快速定位修改内容。
高级合并与同步
- 三路文件合并:有效解决多版本文件冲突,提供自动与手动合并选项,确保合并准确性。
- 文件夹双向同步:确保不同位置文件夹内容的一致性,提供灵活的自动或手动同步策略。
扩展性与集成
- 插件支持:可通过插件扩展功能,满足特定需求。
- 命令行接口:便于集成到自动化脚本和持续集成流程中,实现批量处理。
- 版本控制集成:完美集成Git、SVN等主流版本控制系统,直接比较不同版本间的差异。
应用场景与优势
无论是代码版本管理、文档修订审核,还是日常文件同步,ExamDiff Pro 都能提供专业支持。其高亮显示和可自定义的视图选项大大降低了比较工作的复杂度,而生成的HTML或XML格式比较报告,则便于存档和团队协作。
© 版权声明
THE END














暂无评论内容